本文记录 d3dcompiler_47.dll 挖的一个坑
这里故事需要从 2019 的 3 月开始讲,那时微软在 Visual Studio 2019 Preview 3 引入了一个新的功能,用来减少 x64 上的 C++ 异常处理的二进制大小。这个新的功能就被称为 FH4 也就是本文的主角—— __CxxFrameHandler4 方法。细节介绍请参阅 https://devblogs.microsoft.com/cppblog/making-cpp-exception-handling-smaller-x64/
引入了 __CxxFrameHandler4 有什么问题呢?微软将这个方法加入到了 ucrtbase.dll 文件里面。然而按照 ucrtbase.dll 的初始定位来说,这是一个 Universal C Runtime 通用 C 运行时库,讲道理来说应该保持 API 稳定性,避免版本问题。这个库的引入也是指在解决碎片化、无官方化的 C/C++ 引用问题。这个库是从 2015 年 Win10 刚刚出来的时候就引入的,当时开发者们也很开森,因为其地位就和 C# dotnet 的 BCL 差不多,终于有了通用的定义了。更细节的 UCRT 故事请参阅 https://devblogs.microsoft.com/cppblog/introducing-the-universal-crt/
引入 __CxxFrameHandler4 到 ucrtbase.dll 文件里面也就挖了大坑了,这就意味着只有某个高版本之后的 ucrtbase.dll 文件才带有 __CxxFrameHandler4 方法,这就是一个 API 变更。更细节内容请看下文“毛利解惑”部分内容。意味着面向通用 SDK 编程的开发者,如果显式依赖了系统带的 ucrtbase.dll 文件的 VCRuntime 导出符号部分时,将在旧版本的 Windows 系统(1909及更早)上,出现找不到 __CxxFrameHandler4 的问题
毛利补充: 从 19041(对应 Win10 2004 20H1版本)开始的 ucrtbase.dll 包含了 vcruntime140.dll vcruntime140_1.dll 的全部特性。vcruntime140_1.dll 即包含了 FH4(
__CxxFrameHandler4)的部分。这就意味着需要至少为 Win10 2004 20H1 版本带的 ucrtbase.dll 才能支持 FH4(__CxxFrameHandler4)功能。由于这部分变更是vcruntime140_1.dll部分引入的,原 ucrtbase.dll 本体 Microsoft C99 还是保持不变,因此也不能说挖了大坑了
系统带的 ucrtbase.dll 是放在 C:\Windows\System32\ucrtbase.dll 路径下的,这就意味着系统层的 ucrtbase.dll 文件必然存在版本碎片化问题。这个问题不是说安装某个 VC++ 库就能解决的,无论是安装 Visual C++ Redistributable 几的版本,都不能解决这个问题。现在只有系统更新能够更新 ucrtbase.dll 文件。但更可怕的问题是,可能有某些开发者为了修复自己应用程序的问题,就在自己程序安装包安装过程中,将自己的 ucrtbase.dll 拷贝进入到 C:\Windows\System32 文件夹,给系统投毒。好在正常的开发者预计是遇不到 ucrtbase.dll 版本依赖问题的,细节请参阅下文的“毛利解惑”部分内容,也就是说正常的开发者也没有需求或必要去投毒
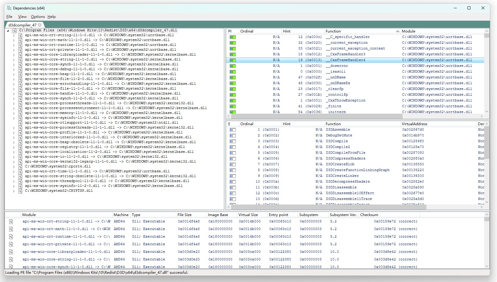
在有这些问题的前提下,当 Windows Kits 更新到 10.0.26100 或更高版本的 SDK 时,此 SDK 所带的 C:\Program Files (x86)\Windows Kits\10\Redist\D3D\x64\d3dcompiler_47.dll 文件就是动态依赖了 C:\Windows\System32\ucrtbase.dll 文件,如以下 Dependencies 工具截图所见内容

其版本信息如下

而在此版本之前的 10.0.22621 或更低版本里面 d3dcompiler_47.dll 还是将 ucrtbase 静态打进去的,通过 Dependencies 工具所见内容如下,可以看到依赖非常少

由于 10.0.26100 版本的 d3dcompiler_47.dll 显式要求引用 C:\Windows\System32\ucrtbase.dll 文件,这就导致了即使在应用程序同路径下,放入 ucrtbase.dll 文件也不能解决问题
好在 d3dcompiler_47.dll 的 API 兼容性做的很好,现在对于开发者来说,解决方法就是先换用旧的 d3dcompiler_47.dll 版本到自己的项目里面或最终输出路径里面覆盖新的版本。经过考古,发现谷歌的 chromium 也遇到相同的问题,也被相同的问题困扰,以下是 https://chromium.googlesource.com/chromium/src/+/main/docs/windows_build_instructions.md 的原文
WARNING: On sufficiently old versions of Windows (1909 or earlier), dawn or related components may fail with a D3d-related error when using the 26100 SDK. This is because the d3dcompiler_47.dll file in the new SDK attempts to dynamically link versions of the Universal C Runtime which are not present by default on older systems. If you experience these errors, you can either update the UCRT on your system, or install the 22621 SDK and use the d3dcompiler_47.dll file included there, which statically links the UCRT.
警告:在足够旧的 Windows 版本(1909 或更早版本)上,使用 26100 SDK 时,dawn 或相关组件可能会因 D3d 相关错误而失败。这是因为新 SDK 中的 d3dcompiler_47.dll 文件尝试动态链接在较旧系统上默认不存在的通用 C 运行时版本。如果您遇到这些错误,您可以更新系统上的 UCRT,或者安装 22621 SDK 并使用其中包含的 d3dcompiler_47.dll 文件,该文件会静态链接 UCRT。
我去翻看了我电脑的 Chrome 安装路径下的 d3dcompiler_47.dll 文件,发现用的是 10.0.22621.2428 版本的。如上文所述,此版本的 d3dcompiler_47.dll 文件是静态引用 ucrtbase.dll 的,换句话说就是将 ucrtbase 打到 d3dcompiler_47.dll 里面,不存在引用依赖问题。这就使得 Chrome 依然可以在旧版本系统上运行
特别感谢 lsj 说明,在谷歌打包工具链里面,会去下载旧的 10.0.22621.2428 版本,详细请参阅 https://chromium.googlesource.com/chromium/src/build/+/7ff4b0206b94e56c015473ca832a8001c2e7f080
对于普通用户咋办呢?那只有去更新系统的 ucrtbase.dll 文件了,更新方法就是打开系统更新去进行系统更新啦
题外话,似乎微软也意识到了 ucrt 已经被投毒了,原本也为了处理 MSVCRT (Microsoft Visual C++ Runtime)的各种兼容性的 UCRT 也似乎步入后尘。这里的故事有些复杂,细节请参阅 https://blog.csdn.net/cjmqas/article/details/79296865
感谢毛利解惑,现在 UCRT(ucrtbase.dll) 里面的 Microsoft C99 标准部分依然还是保持不变的,而本次影响的 FH4(__CxxFrameHandler4) 其实是 UCRT 里面的 VCRuntime 导出符号部分。正常通过 Windows App SDK (WASDK)用 UCRT 系列的 lib 的时候(无论动态还是静态链接)是不会涉及到 UCRT 里面的 VCRuntime 部分的,因为在构建过程中这部分会被 VCRT 补充。只有用 VC-LTL 或 UniCrt 才会用到 UCRT 里面的 VCRuntime 导出符号部分。即本次的 10.0.26100.x 的 D3Dcompiler_47.dll 文件存在依赖 UCRT 的 FH4 问题,是软软构建工具链搞出来的事情(也不叫问题,毕竟可以节省些体积)
回答伙伴的问题,为什么想要自己带 D3Dcompiler_47.dll 文件,用系统的不好么?不好,系统的会被投毒,历史上发生过,详细请看 win7 无法启动 WPF 程序 D3Dcompiler_47.dll 丢失
相关链接:
- https://issues.chromium.org/issues/372059340
 - https://learn.microsoft.com/zh-cn/cpp/porting/upgrade-your-code-to-the-universal-crt?view=msvc-170
 - https://github.com/TGSAN/CMWTAT_Digital_Edition/issues/45
 - https://github.com/dotnet/runtime/discussions/96911
 - https://stackoverflow.com/questions/65672356/what-is-cxxframehandler4-and-what-does-linker-error-unresolved-external-symbo
 - https://github.com/chromium/chromium/blob/main/docs/windows_build_instructions.md
 
分割线,分割线,分割线
如果你不是遇到 d3dcompiler_47.dll 文件无法定位程序输入点__CxxFrameHandler4于动态链接库而进来的开发者,只是自己的应用程序遇到了 __CxxFrameHandler4 找不到或 LNK2022:无法解析的外部符号__CxxFrameHandler4问题而进入本文的,那可以试试代码构建时添加参数进行关闭,添加 ` -d2FH4-` 构建参数,详细请参阅 https://devblogs.microsoft.com/cppblog/making-cpp-exception-handling-smaller-x64/?commentid=543#comment-543
本文会经常更新,请阅读原文: https://blog.lindexi.com/post/d3dcompiler_47.dll-%E6%97%A0%E6%B3%95%E5%AE%9A%E4%BD%8D%E7%A8%8B%E5%BA%8F%E8%BE%93%E5%85%A5%E7%82%B9__CxxFrameHandler4%E4%BA%8E%E5%8A%A8%E6%80%81%E9%93%BE%E6%8E%A5%E5%BA%93.html ,以避免陈旧错误知识的误导,同时有更好的阅读体验。
如果你想持续阅读我的最新博客,请点击 RSS 订阅,推荐使用RSS Stalker订阅博客,或者收藏我的博客导航
    
        
    
    本作品采用
    知识共享署名-非商业性使用-相同方式共享 4.0 国际许可协议
    进行许可。欢迎转载、使用、重新发布,但务必保留文章署名林德熙(包含链接:
    https://blog.lindexi.com
    ),不得用于商业目的,基于本文修改后的作品务必以相同的许可发布。如有任何疑问,请
    与我联系
    。
无盈利,不卖课,做纯粹的技术博客
以下是广告时间
        推荐关注 Edi.Wang 的公众号
        
        
    
        欢迎进入 Eleven 老师组建的 .NET 社区
        
        
    
以上广告全是友情推广,无盈利